First class tooling with the Arc View

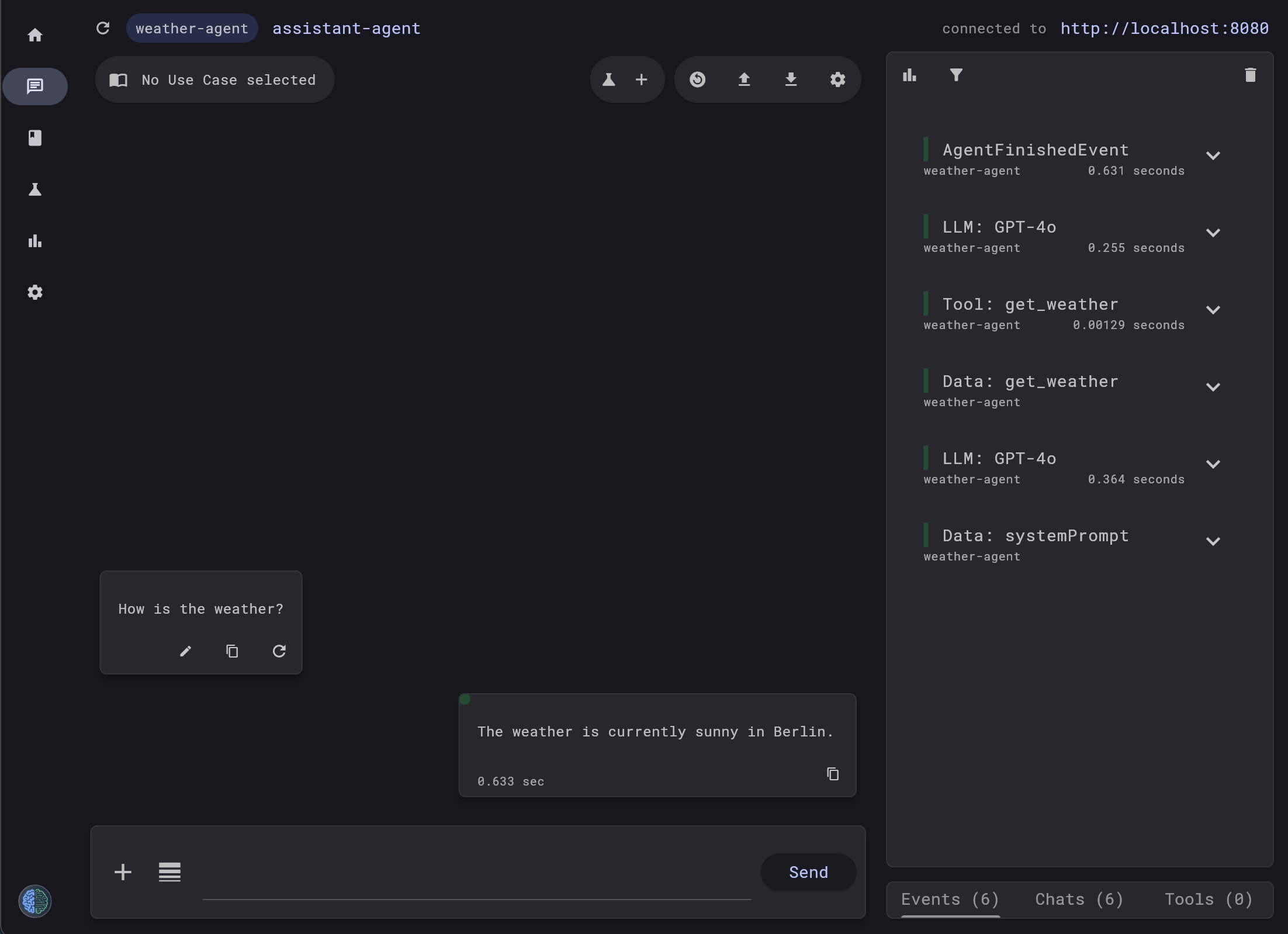
Start chatting with your new AI Agent straight away using the Arc Chat interface. The UI can be run locally, or you can use our hosted version and point it to your local agent. Don't worry, neither your Agent data nor LLM data is sent to our servers. (Safari and Brave browsers do not allow connections to localhost.)

Agent Definition Language (ADL)

Prompting too time-consuming and unreliable?
No problem! We have you covered with the Agent Definition Language (ADL).

A simple yet powerful language to enable you to define the behaviour of your AI Agents more reliably and efficiently.

Observability is key.

Arc supports multiple Tracing frameworks, such as Arize Phoenix, Zipkin, Wavefront, or OTLP. And creating custom spans could not be easier!

Image on the right is of the Arize Phoenix UI.

Understand your Agent's Performance

Get deeper insights into your Agent's performance during local testing and evaluation using the performance page. Compare models and prompts before deploying to production..

Topics

Here is an overview of some of the features that ARC provides.

Agent DSL

Quick Overview of the Agent DSL Syntax.

Agent DSL Agent DSL functions

The Arc CLI

The Arc Command Line Client is a great way to get started quickly.

ARC CLI

Model Context Protocol

The Arc Framework can act as an MCP client or server.

MCP

Spring Boot Integration

Arc provides multiple Spring Boot Starters and a Spring Boot starter project for a seamless Spring Boot integration.

Spring Boot Starter

Manual Setup

Add Arc Agents to any JVM application you are developing.

Manual Setup

Agent Collaboration

Find out the different ways agents can communicate with each other.

Agent Collaboration

Memory

Extend the power of your AI Agent by providing it memory.

Memory

Missing a feature?

The Arc Framework is fully open source. Just create a PR!

GitHub

Works well with others

The Arc Framework builds on top of LangChain4j.